Erste Schritte

Version 256.1 von Carina Enke am 03.01.2024

 

Die ONYX Testsuite unterstützt den gesamten E-Assessment Workflow von der Aufgaben- und Testerstellung, über die Bereitstellung bis hin zur Auswertung Auswertung von Tests ihrer Test- und Teilnehmerdaten. Beginnen Sie zunächst mit der Erstellung einzelner Aufgaben. Die ONYX Testsuite bietet Ihnen verschiedene Aufgabenformate, welche Sie bereits als Vorlage für die Umsetzung ihrer eigenen Inhalte nutzen können. Auf Basis der Einzelaufgaben können Sie ihr individuelles Testszenario zusammenstellen.

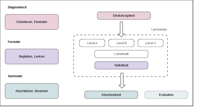
Wie möchten Sie ihren Test den Teilnehmern bereitstellen? Soll der Test innerhalb eines Lehr- und Lernszenarios eingebettet sein, empfehlen wir den Einsatz einer Lernplattform. Nutzen Sie beispielsweise die Lernplattform OPAL, um Ihre ONYX Testinhalte in verschiedenen Szenarien einzubetten. Lerninhalte können auf Basis von Testergebnissen freigeschalten werden oder mit Hilfe von Tests vertieft und geübt werden. Durch den Einsatz als Abschlusstest ggf. unter Prüfungsbedingungen können Sie ihre Teilnehmer bewerten und Lerneinheiten bspw. mit einem Zertifikat abschließen.